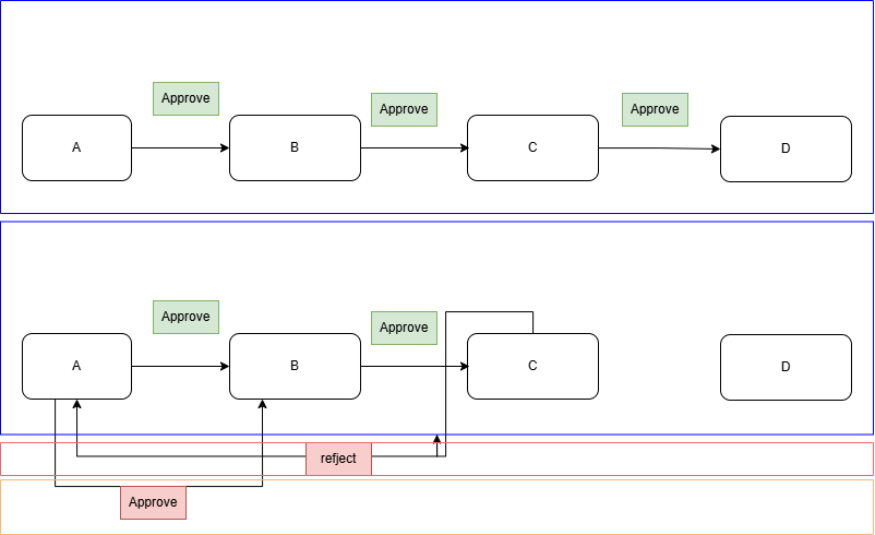
Why does it not send an email in the workflow when the doc is rejected to any previous status?

as you know the code frappe/frappe/workflow/doctype/workflow_action/workflow_action.py at develop · frappe/frappe · GitHub